Skip to content

Rate this page
Thanks for your feedback
Thank you! The feedback has been submitted.

Get free database assistance or contact our experts for personalized support.

Crash recovery

Unlike the standard MySQL replication, a PXC cluster acts like one logical entity, which controls the status and consistency of each node as well as the status of the whole cluster. This allows maintaining the data integrity more efficiently than with traditional asynchronous replication without losing safe writes on multiple nodes at the same time.

However, there are scenarios where the database service can stop with no node being able to serve requests.

PXC 8.4 and full state transfer

When this page says a full SST, PXC 8.4 usually delivers that with the MySQL Clone plugin if wsrep_sst_method is clone; otherwise the configured method (for example xtrabackup-v2) runs. The cluster behavior is the same—a full copy from a donor—only the mechanism differs. See State Snapshot Transfer (SST) Method using Clone plugin and SST/Clone failure recovery.

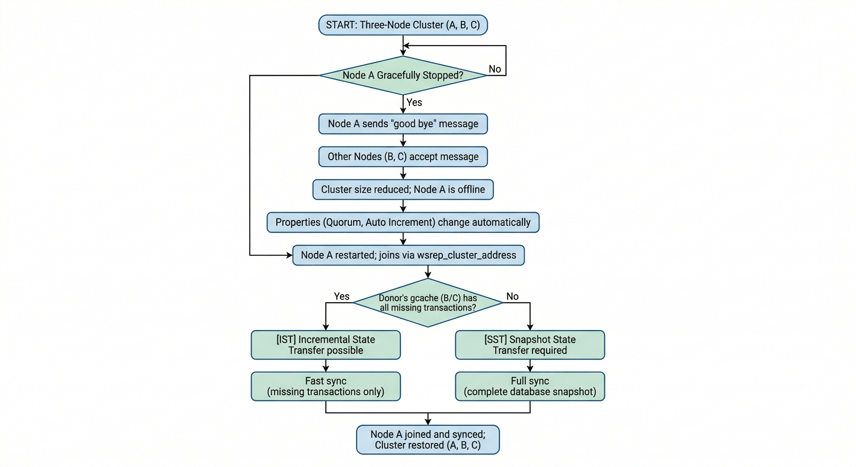
Scenario 1: Node A is gracefully stopped

Scenario 1: Node A gracefully stopped in a three-node cluster

In a three node cluster (node A, Node B, node C), one node (node A, for example) is gracefully stopped: for the purpose of maintenance, configuration change, etc.

In this case, the other nodes receive a “good bye” message from the stopped node and the cluster size is reduced; some properties like quorum calculation or auto increment are automatically changed. As soon as node A is started again, it joins the cluster based on its wsrep_cluster_address variable in my.cnf.

If the writeset cache (gcache.size) on nodes B and/or C still has all the transactions executed while node A was down, joining is possible via IST. If IST is impossible due to missing transactions in donor’s gcache, the fallback decision is made by the donor and a full SST is started automatically, using whatever SST method is configured (clone, xtrabackup-v2, and so on).

Scenario 2: Two nodes are gracefully stopped

Scenario 2: Two nodes gracefully stopped; one node remains in the cluster

Similar to Scenario 1: Node A is gracefully stopped, the cluster size is reduced to one — even the single remaining node C forms the primary component and is able to serve client requests. To get the nodes back into the cluster, you just need to start them.

However, when a new node joins the cluster, node C will be switched to the “Donor/Desynced” state as it has to provide the state transfer at least to the first joining node. It is still possible to read/write to it during that process, but it may be much slower, which depends on how large amount of data should be sent during the state transfer. Also, some load balancers may consider the donor node as not operational and remove it from the pool. So, it is best to avoid the situation when only one node is up.

If you restart node A and then node B, you may want to make sure node B does not use node A as the state transfer donor: node A may not have all the needed writesets in its gcache. Specify node C node as the donor in your configuration file and start the mysql service:

systemctl start mysql

Scenario 3: All three nodes are gracefully stopped

Scenario 3: All three cluster nodes gracefully stopped

The cluster is completely stopped and the problem is to initialize it again. It is important that a PXC node writes its last executed position to the grastate.dat file.

If every node shut down cleanly, comparing the seqno value in grastate.dat is usually enough to pick the most advanced node (most likely the last stopped). If any node might have crashed, been killed, or lost power, do not rely on grastate.dat alone: run the validation step from Scenario 6 (mysqld --wsrep-recover) on every node before you choose the bootstrap candidate.

The cluster must be bootstrapped from the most advanced node (highest seqno from grastate.dat after a verified clean stop, or highest recovered seqno from mysqld --wsrep-recover on each node if you used Scenario 6 validation). Otherwise, nodes that held a more advanced position must perform a full SST to join a cluster bootstrapped from a less advanced node, and some transactions will be lost. To bootstrap the first node, start the bootstrap systemd template instance. With the usual Percona package layout:

systemctl start mysql@bootstrap.service

If your unit is named mysqld instead of mysql, use the matching template your packages provide (for example mysqld@bootstrap.service).

Note

Even though you bootstrap from the most advanced node, the other nodes have a lower sequence number. They will still need a full SST (Clone, xtrabackup-v2, or another configured method) to join because the Galera Cache is not retained on restart.

For this reason, it is recommended to stop writes to the cluster before its full shutdown, so that all nodes can stop at the same position. See also pc.recovery.

Scenario 4: One node disappears from the cluster

Scenario 4: One node disappears from the cluster

This is the case when one node becomes unavailable due to power outage, hardware failure, kernel panic, mysqld crash, kill -9 on mysqld pid, etc.

Two remaining nodes notice the connection to node A is down and start trying to re-connect to it. After several timeouts, node A is removed from the cluster. The quorum is saved (two out of three nodes are up), so no service disruption happens. After it is restarted, node A joins automatically (as described in Scenario 1: Node A is gracefully stopped).

Scenario 5: Two nodes disappear from the cluster

Scenario 5: Two nodes disappear from the cluster

Two nodes are not available and the remaining node (node C) is not able to form the quorum alone. The cluster has to switch to a non-primary mode. While node C is still deciding whether it can reach the other nodes, reads may still work and new writes are usually refused. Once node C gives up and the component is non-primary, wsrep_ready is OFF and normal client queries—including trivial selects—fail.

For example:

SELECT 1 FROM DUAL;
The error message
ERROR 1047 (08S01): WSREP has not yet prepared node for application use

The SQLSTATE is 08S01; some builds or code paths may show ERROR 1047 (08S01): Unknown Command instead of the longer WSREP text—both are the same class of failure when the node is not prepared for application use.

As soon as the other nodes become available, the cluster is formed again automatically. If node B and node C were just network-severed from node A, but they can still reach each other, they will keep functioning as they still form the quorum.

If node A and node B crashed, you need to enable the primary component on node C manually, before you can bring up node A and node B. The command to do this is:

SET GLOBAL wsrep_provider_options='pc.bootstrap=YES';

pc.bootstrap=YES and pc.bootstrap=true are equivalent. This approach only works if the other nodes are down before doing that! Otherwise, you end up with two clusters having different data.

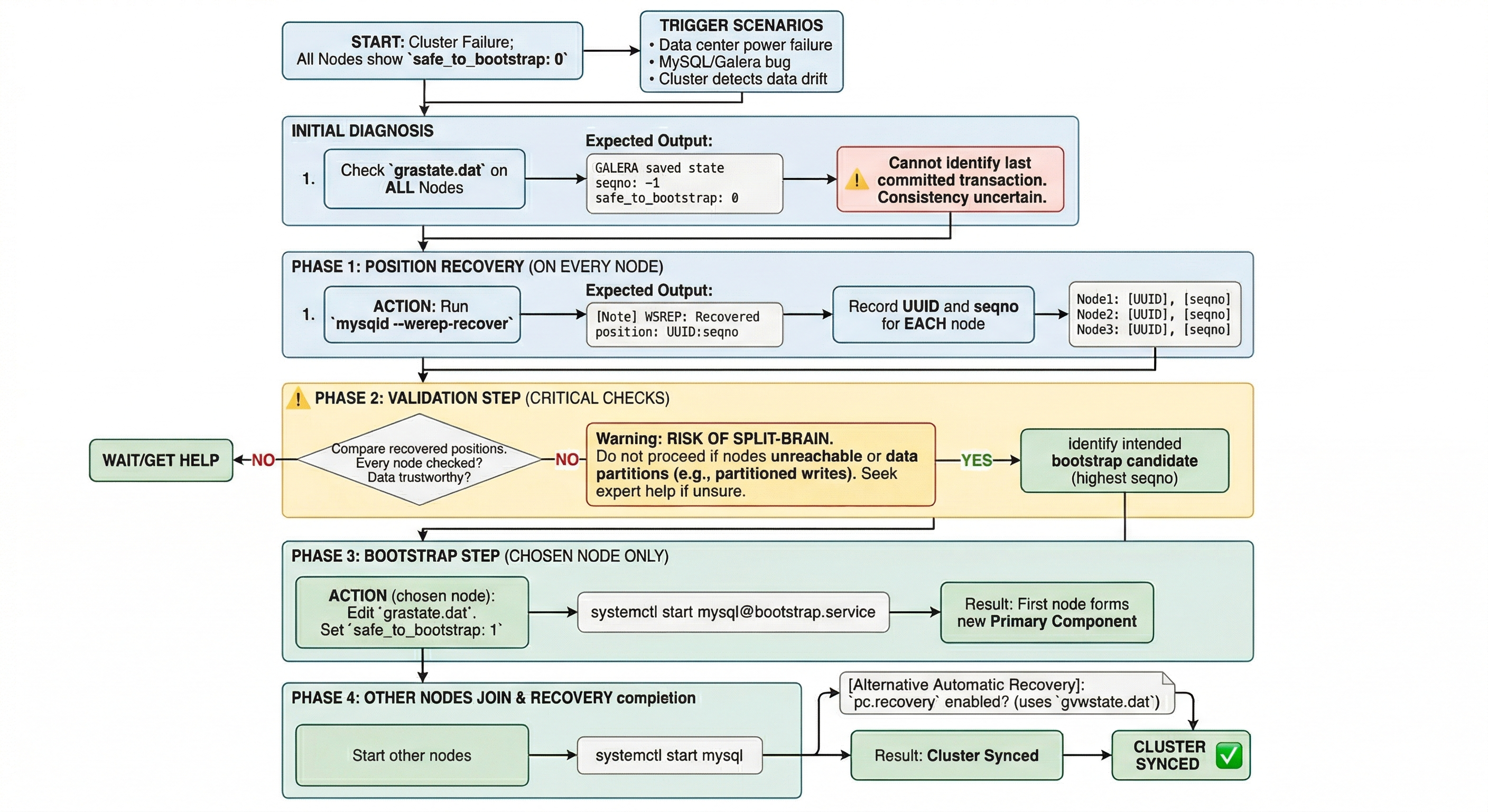
Scenario 6: All nodes went down without a proper shutdown procedure

Scenario 6: All nodes went down without a proper shutdown

This scenario is possible in the following cases:

  • Data center power failure

  • MySQL or Galera bug

  • The cluster detects that each node has different data.

In each of these cases, the grastate.dat file is not updated and does not contain a valid sequence number (seqno).

The grastate.dat file may look like this. Run:

cat /var/lib/mysql/grastate.dat
Expected output
GALERA saved state
version: 2.1
uuid: 220dcdcb-1629-11e4-add3-aec059ad3734
seqno: -1
safe_to_bootstrap: 0

In this case, you cannot be sure that all nodes are consistent with each other. The safe_to_bootstrap variable is set to 0 on every node and cannot be used to identify which node has the last transaction committed.

Risk of split-brain

Setting safe_to_bootstrap: 1 on a node without first confirming that node has the highest recovered position can cause split-brain and data loss. Always run the validation step below on every node and bootstrap only from the node with the highest seqno.

Validation step: recover and record position on every node

On each node that was part of the cluster, run mysqld with the --wsrep-recover option so that the server prints the recovered position and exits (the server does not stay running). Use the same option file and privileges you use for production, and run as the account that owns the data directory (often mysql), with any running mysqld on that node stopped first.

sudo -u mysql /usr/sbin/mysqld --defaults-file=/etc/mysql/my.cnf --wsrep-recover

Adjust --defaults-file and the mysqld path for your installation (for example /etc/my.cnf on RHEL-style layouts, or mysqld under /usr/libexec on some systems).

In the output, find the line that reports the recovered position in the form UUID:seqno:

Example output
...
... [Note] WSREP: Recovered position: 220dcdcb-1629-11e4-add3-aec059ad3734:1122
...

Run the command on every node and record the UUID and seqno from each. Use a table like the following so that you can compare and choose the correct bootstrap candidate:

Node (hostname or label) UUID seqno
node1
node2
node3

When highest seqno is not safe to use

The procedure below assumes you have access to every node that was in the cluster and that the recovered positions are trustworthy. If either is false, bootstrapping from the node with the highest seqno can permanently destroy data.

  • Access to all nodes: If a node is unreachable (for example, in another datacenter or still down), you cannot assume the highest seqno you see is the true cluster state. The missing node may have had a higher seqno. Bootstrap only after you have run mysqld --wsrep-recover on every member and recorded the result.

  • Trustworthiness of the “highest” node: A node can report a higher seqno but have corrupt or incomplete data—for example, after a partition (it was in a minority and applied writes that were never committed cluster-wide), a write-ahead or disk failure (it reported a seqno that was not fully persisted), or an unclean shutdown. Bootstrapping from that node forces the rest of the cluster to sync to that state. The cluster will then permanently drop or overwrite the transactions that existed only on the other nodes. If you suspect the “highest” node was partitioned, had storage or write-ahead issues, or you cannot verify its history, do not bootstrap from it without expert guidance or a verified backup strategy. Prefer Get help from Percona or your support channel when in doubt.

If you have verified all nodes and trust the node with the greatest seqno, that node is the intended bootstrap candidate. If two nodes show the same UUID and seqno, either can be used.

Bootstrap step: set safe_to_bootstrap and start the first node

Only on the node that has the highest seqno from the validation step (and only after the caveats above are satisfied), set safe_to_bootstrap to 1 in that node’s grastate.dat file, then bootstrap from that node:

# On the chosen node only: edit grastate.dat and set safe_to_bootstrap: 1, then:
systemctl start mysql@bootstrap.service

If your service name is mysqld, use mysqld@bootstrap.service (or the unit your package documents).

After a clean shutdown in the future, you can bootstrap from the node which is marked as safe in the grastate.dat file (where safe_to_bootstrap: 1).

In recent Galera versions, the option pc.recovery (enabled by default) saves the cluster state into a file named gvwstate.dat on each member node. As the name of this option suggests (pc – primary component), it saves only a cluster being in the PRIMARY state. An example content of the file may look like this:

cat /var/lib/mysql/gvwstate.dat
my_uuid: 76de8ad9-2aac-11e4-8089-d27fd06893b9
#vwbeg
view_id: 3 6c821ecc-2aac-11e4-85a5-56fe513c651f 3
bootstrap: 0
member: 6c821ecc-2aac-11e4-85a5-56fe513c651f 0
member: 6d80ec1b-2aac-11e4-8d1e-b2b2f6caf018 0
member: 76de8ad9-2aac-11e4-8089-d27fd06893b9 0
#vwend

We can see a three node cluster with all members being up. The nodes will try to restore the primary component once all the members start to see each other. This makes the PXC cluster automatically recover from being powered down without any manual intervention.

The following log excerpt is illustrative (timestamps are examples only):

2024-11-08T12:35:05.890123Z 0 [Note] InnoDB: Waiting for purge to start
2024-11-08T12:35:06.901234Z 0 [Note] InnoDB: Purge done
2024-11-08T12:35:07.012345Z 0 [Note] InnoDB: Buffer pool(s) load completed at 2024-11-08T12:35:07.012345Z
2024-11-08T12:35:07.123456Z 0 [Note] WSREP: Ready for connections.

Scenario 7: The cluster loses its primary state due to split brain

Scenario 7: Split brain; cluster loses primary state

We have a six-node cluster. Three of them are in one location while the other three are in another location and they lose network connectivity.

Best practice is to avoid this topology. If you cannot run an odd number of data nodes, add an arbitrator (garbd) or increase pc.weight on selected nodes so one side can keep quorum. With an even number, if the split brain happens, neither location can maintain a quorum: both groups must stop serving requests and keep trying to reconnect.

To restore the service before the network link is restored, you can make one of the groups primary again using the same command as described in Scenario 5: Two nodes disappear from the cluster

SET GLOBAL wsrep_provider_options='pc.bootstrap=YES';

After this command, you can work on the partition where you formed a primary again. When the network link returns, the other half can rejoin with IST only if it did not execute writes that diverge from the primary you chose (read-only or idle during the partition). If both sides accepted writes, treat the cluster as divergent: plan for a full SST or Clone-based rejoin (or restore from backup) for nodes that cannot IST safely; see SST/Clone failure recovery.

Warning

If you set the bootstrap option on both separated parts, you will have two independent clusters and diverging data. Restoring the network link does not merge them automatically; you must restart nodes and ensure wsrep_cluster_address points at a single primary component before the cluster can reunite.

Galera enforces consistency: when nodes detect conflicting row data, affected nodes may perform an emergency shutdown. Bringing them back into a single cluster usually requires a full SST (Clone, xtrabackup-v2, or another configured method) so every node shares the same dataset again.